前言
数据库管理工具,是后端程序员使用频率非常高的的工具。Navicat、DataGrip虽然很好用,但都是收费的。最近在逛Github的时候,无意间发现了一款开源的数据库管理工具Beekeeper Studio,界面非常炫酷推荐给大家!
SpringBoot实战电商项目mall(50k+star)地址:https://github.com/macrozheng/mall
Beekeeper Studio 简介
Beekeeper Studio 是一款跨平台的数据库管理工具,支持Linux、Mac、Windows系统,目前在Github上已有9.8K+Star。

一看到它的深色模式主题时,我就感觉它的界面很炫酷,非常符合程序员的审美,大家可以看下。

下载安装
Beekeeper Studio 有免费的社区版可以使用,不想安装的小伙伴可以下载便携版,下载地址:
https://www.beekeeperstudio.io/get

下载完成后双击.exe文件即可运行,运行成功后效果如下,默认是浅色主题。

使用
下面我们来体验下Beekeeper Studio,看看它是不是够好用!
外观设置
我们可以通过顶部的View菜单按钮进行字体大小和主题设置,我们把它切换到更炫酷的深色主题。

创建数据源
我们可以通过顶部的New Connection按钮来创建数据源,这里我们可以发现Beekeeper Studio仅支持常用的几种关系型数据库;

这里我们创建一个MySQL连接,输入连接信息,然后点击保存按钮即可;

再点击Connect按钮,连接后选择好数据库就可以开始管理了,操作快捷键已经在下方提示了。

管理表操作
右键表名点击菜单可以选择查看表中的数据;

支持快捷查询各个字段相关数据,这功能还是挺实用的;

右键菜单还可以查看表结构,管理字段还是挺方便的;

右键菜单还可以查看表的创建语句,这SQL主题样式,确实挺漂亮的;

右键菜单还支持导出表中数据,支持多种格式。

SQL操作
在使用Beekeeper Studio的编辑器写SQL的时候,支持SQL语法高亮,对数据库表和字段都可以自动提示;

我们还可以通过保存按钮来保存需要的SQL语句;

然后点击左侧按钮就可以查看保存的SQL语句了;

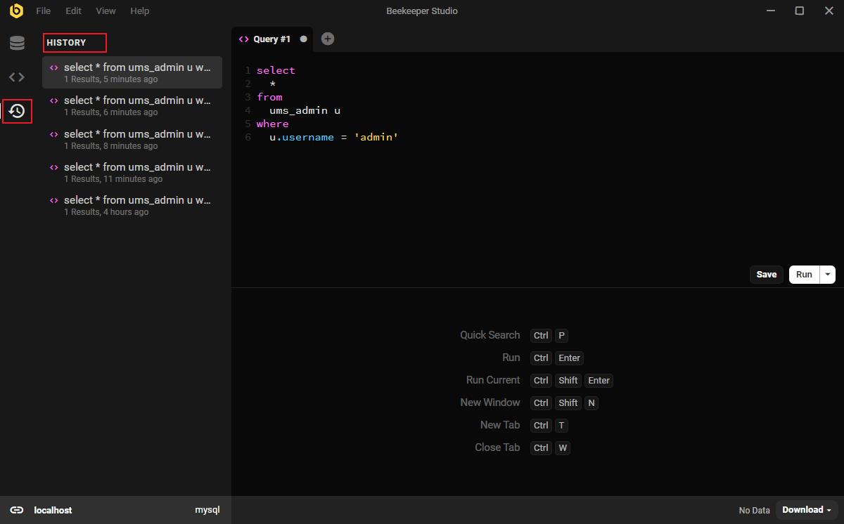
通过左侧按钮我们还可以查看执行SQL的历史记录。

总结
刚看到Beekeeper Studio有点被惊艳到了,界面确实很炫酷,功能也基本够用。但是SQL提示能力比起DataGrip和Navicat来,确实有点弱。不能自动提示SQL语法,只能提示数据库表和字段,对于SQL老手来说应该问题不大。总的来说,Beekeeper Studio在开源数据库管理工具中,还是非常好用的一款,喜欢它界面的朋友可以试试!
项目地址 https://github.com/beekeeper-studio/beekeeper-studio/
以上就是Beekeeper Studio开源数据库管理工具比Navicat更炫酷的详细内容,更多关于Beekeeper Studio数据库管理工具的资料请关注萤火虫技术其它相关文章!

发表评论 取消回复